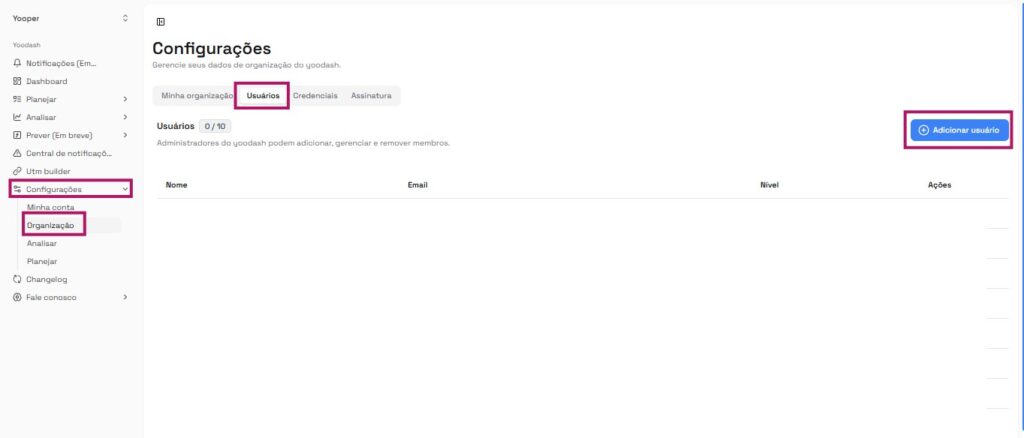
Para adicionar um novo usuário à sua equipe, acesse Configurações > Organização > Usuários > Adicionar usuário. (Lembre-se de que apenas administradores têm permissão para realizar essa ação.)
Após clicar em “Adicionar usuário”, uma nova tela será exibida com os seguintes campos:
- Nome completo: Insira o nome do usuário a ser cadastrado.
- E-mail: Informe o e-mail que será utilizado para login e envio do convite.
- Tipo: Selecione o perfil do usuário: Membro, Financeiro ou Administrador. Dependendo do tipo escolhido, o usuário terá acessos e permissões diferentes dentro da plataforma.”
Após a criação, um convite será enviado por e-mail para que o novo usuário possa acessar o painel. Cada cliente possui um número padrão de usuários conforme seu plano. Caso seja necessário adicionar mais acessos, entre em contato com nosso time de suporte.
Precisa de mais ajuda?
Se você tiver alguma dúvida ou precisar de assistência adicional sobre usuários ou outros recursos do Yoodash, consulte nossos artigos ou entre em contato com nossa equipe de suporte.
